Boxcryptor是一款專業的云存儲加密軟件,它的主要功能是幫助用戶對存儲在網盤或云端的文件進行加密,充分保障用戶的隱私和數據安全。Boxcryptor操作方便簡單,支持眾多網盤和云存儲,有需要的用戶敬請下載。

1.多平臺支持
Boxcryptor 本質上是一個「本地工具」,對于跨平臺設備使用者,Boxcryptor 的支持堪稱完備,除了桌面和移動端各大主流操作系統,它甚至還支持并持續更新 Windows Phone 和 BlackBerry 設備上的客戶端。
2.多云服務直聯
在桌面端使用 Boxcryptor 時,它會自動識別本地已連接的云服務,如果是在移動端應用上,Boxcryptor 則支持一鍵直聯多個主流云服務,除了國外知名的 Dropbox、Google Drive 和 OneDrive 等,還支持國內的堅果云和云上貴州 iCloud。
3.功能更豐富的企業版
如果您的敏感數據以工作數據為主,為了保證您的數據安全和便于團隊協作,Boxcryptor 還提供了企業版,在基礎的加密功能之外,還針對團隊協作做了更多優化,包括更快速的客服響應、工作組管理和 Whisply 整合等。
1、在官網下載安裝完成后,登錄或者注冊賬號即可使用,注意:Boxcryptor為了安全性,其本身不會存儲用戶密碼,所以密碼一但忘記將無法找回,請務必牢記自己的賬號密碼,否則密碼丟失后將無法使用。

2、首次登錄后,會有使用介紹,需要的可以閱讀下然后關閉即可。

3、開始設置需要加密的文件夾路徑,打開文件管理器,登陸Boxcryptor后你的磁盤會自動多一個Boxcryptor的虛擬硬盤,在這個界面里鼠標右鍵-Boxcryptor-Settings,就可以進行設置和修改路徑。

4、如果電腦里安裝有Onedrive等云存儲服務,Boxcryptor是會自動識別出路徑的,堅果云的同步文件夾設置比較多樣,不是固定在一個位置的,所以需要手動添加選擇自己需要的文件夾進行。Boxcryptor免費版只可以選擇一個文件夾路徑,所以需要先取消已有的,然后再選擇Add,付費版可以設置多個文件夾加密的路徑。

5、添加好后關閉窗口,此時你的Boxcryptor虛擬硬盤里已經多了你選擇想要加密的堅果云文件夾。

6、打開這個文件夾,可以對任意的子文件夾或者文件進行加密或者解密。沒有加密的文件右下角是個小勾標志,在需要加密的文件夾或文件上右擊-Boxcryptor-Encrypt,即可加密。取消已加密的文件夾或文件也是右擊-Boxcryptor-Decrypt。

7、加密后文件夾右下角的圖標變成綠色的方框,另外加密的文件夾名字會被Boxcryptor自動修改,增加encrypted后綴作為區別(Boxcryptor付費用戶使用不會改名)。

1.使用過時的Boxcryptor版本可能會導致問題
使用過時的Boxcryptor版本可能會導致問題,例如,當我們的更新是對您的云提供商或第三方應用程序的更改的反應時。例如,如果Microsoft Word中發生更改,我們必須對更新做出反應,因為某些操作甚至可能在較舊的Boxcryptor版本中不再起作用。
在以前的Boxcryptor版本中,可用的更新通知顯示在桌面右上角的氣泡中。由于許多人似乎忽略了這一點,因此我們決定更改程序。現在,桌面中央的窗口將通知您所有更新。
確保始終立即更新到最新版本。請不要在設置中取消選中“自動檢查更新”,這樣我們可以幫助您保持一切正常運行。您可以隨時在我們的網站上下載最新版本的Boxcryptor 。
2.避免并解決由于安全軟件或代理引起的連接問題
如果由于安裝了安全軟件而導致連接出現問題,則必須添加Boxcryptor作為例外。原因是Boxcryptor僅在絕對不受干擾的情況下才接受連接。這樣,所謂的中間人攻擊(即有人試圖攔截客戶端與我們的服務器之間的連接)就變得不可能了。
與Boxcryptor沖突的安全軟件嘗試檢查連接是否安全。但是,Boxcryptor會注意到連接中有一些窺探,并出于安全原因取消了該過程。對此的簡單解決方案:將Boxcryptor添加為例外,因為它是可信任的連接。使用以下安全軟件,可能需要執行此額外步驟:
卡巴斯基
ESET
FortiGate / fortinet.com
網絡鬼
電子塊
藍衣系統
Zscaler
AVG殺毒軟件
Microsoft端點保護(SCEP)
和更多…
在公司中使用Boxcryptor時,代理也會遇到類似的問題:您必須將地址列入白名單 https://api.boxcryptor.com
有關連接問題的更多解決方案可以在幫助中找到。
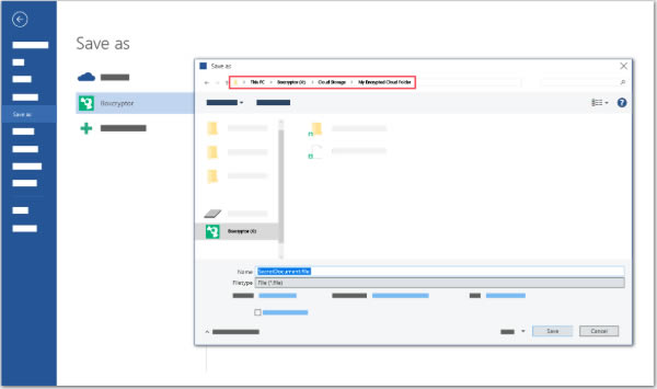
3.如何從第三方程序(如Word)中保存文件
你們中的大多數人可能都是自己想出來的,但是,如果您希望使用Boxcryptor對文檔進行安全加密,我仍然想解釋一下您可以將文檔保存到何處。您必須將它們存儲在Boxcryptor驅動器中,如果未重命名,則驅動器的字母為X。
然而:
X:\ 無法將文件保存到此位置。為什么?它是一個虛擬驅動器,這意味著它實際上并不存在,沒有任何存儲空間。可以將其視為占位符。
X:\ Dropbox 如果您從第三方應用程序以此級別(例如,使用Dropbox)保存單個文件,則它們將不加密地保存。因此,請勿在此級別上從第三方應用程序保存要加密的任何內容。Boxcryptor在此處顯示警告,表示您將要存儲未加密的文件。但是,此警告不會出現在第三方應用程序的存儲菜單中。
X:\ Dropbox \ EncryptedFolder

最佳實踐是將文件保存到Boxcryptor(X :)驅動器中Dropbox文件夾內的任何加密文件夾中。它將立即自動加密。